Complex Lookup Table

With a Complex Lookup Table you can replace values in XML messages, add elements to XML messages or remove elements based on complex processing rules.

Functional Principle of the Complex Lookup Table

Processing rules and actions

Each module can contain several processing rules. In turn, a processing rule consists of several actions, which are executed on the input messages, as for example, first searching for a defined value and then replacing it.

The values, which are to be replaced, and the replacement values are stored and mapped onto each other in tables. As tables, you can use static XML tables and dynamic database tables:

  • Static tables are directly created in the Complex Lookup Table and filled with value/value pairs.

  • Dynamic tables can be loaded from a database.

Batch processing

The processing rules are executed in the order of their appearance. Each processing rules is applied exactly once to the input message.

The Complex Lookup Table calls the first processing rule and uses it to process the input message. Then, the next processing rule is applied to the already modified message. The input message changes step-by-step with each processing rule.

Example: Replacing values

In the following example, German country names are replaced by their English equivalents.

  • The input message has the following structure:

    xml input message example
  • The processing rule is:

    1. Search for the value of the first land element, which is a child element from /root/person and whose value can be found in the table MappingCountries in the column Name_In.

      Here: Italien

    2. Replace the existing value by the value, which can be found in the same table in the column Name_Out in the same row as Italien.

      Here: Italy

      module guide 790 0
    3. Do the same with all further values of the land elements.

      Within the Complex Lookup Table, the processing rule is expresses like this:

      module guide 790 1
  • The output message looks like this:

    module guide 790 2

Creating Processing Rules

Prerequisites

  • You need an XML based sample message with the same structure as the input messages, which are processed by the Complex Lookup Table in productive operations.

  • If you wish to use a database as data source:

    • The driver appropriate for your database must be installed.

    • You need the access data (username and password) for the database.

Proceed as follows

  1. Creating a data source

    1. Display the Data sources tab.

    2. In the left area open the context menu and select Add. The dialog opens.

    3. Check one of the options XML data source or DB data source.

    4. Enter an unambiguous name and optionally a description for the new data source.

    5. Only for DB data sources

      Click Next.

      The dialog opens.

      Configure the connection to the database.

    6. Click Finish.

      Your data source is displayed in the left area. XML data sources are labeled by the prefix XML:, DB data sources by the prefix DB:.

  2. Entering/displaying data in the data view

    • XML data sources

      You can import data or enter it manually:

      • For importing data, open the context menu in the right area and select Import table data.

      • For entering data, manually open the context menu in the right area and select Add.

    • DB data sources

      1. In the right area open the context menu and select Table properties. A dialog opens.

      2. Select the database table and check the checkbox of all columns, which you want to edit with the processing rule.

      3. Click OK to save the selection. In the data view, an empty table is displayed. The column names are used as headings.

      4. To load the data from the database open the context menu and select Add.

        The first 25 database records are read from the database and displayed.

      5. To access a table from a different schema, go to Table Properties.

        A dialog opens:

        module guide 791 0
      6. Enter the table name in the format schemaname.tablename as shown in figure.

      7. Click Load to access the table.

      8. Click OK to save the selection.

  3. Creating a processing rule

    1. Display the Processing rules tab.

    2. In the left area open the context menu and select Add.

      The dialog opens.

    3. Enter a name for the processing rule. The name is displayed in the processing rules list and as heading of the action list. Define the other parameters and select data source to be used.

    4. Click OK to save the processing rule.

  4. Loading sample messages

    1. In the Source document area click the burger menu button and select Open.

      A file explorer opens.

    2. Navigate to the sample message and load it. The message is displayed in the same area.

  5. Defining the XPath of the reference node For each processing rule, you must define a common reference node for all actions with XPath. You can enter the XPath manually or drag the element out of the sample message and drop it onto the XPath of reference node entry field.

  6. Defining actions The first action must always be a search for an element. If the search was successful, you can have values replaced or new elements created.

    • Searching

      In order to search for an element, you can define multiple actions. All actions are connected by a logic AND implicitly.

      In case the first search criterion for the first data source does not match, the next conditions for the next data sources are checked (if exists). If no other condition exists, the following actions are performed:

      • The next processing rule is executed (if there is one).

      • If there is none and the action is a replacement, the default value is used (if one exists).

      • If no default value is given, an error message is displayed and the module processing is cancelled.

        The first search must always be carried out in a table. The following search can refer to values in the input message or to additional fixed values if the column entry is not sufficient for uniquely identifying a row or if the search is to be restricted to values of a specific row.

        You also can search for workflow variables. For this purpose enter the name of the desired variable prefixed with a $-sign into the Fixed field.

        Refer to

    • Replacing

      The element whose value is to be replaced is addressed via an XPath expression. The element must be positioned underneath the reference node.

    • Creating

      An XML element is created and assigned a value. Position and name of the new element are defined via an XPath expression, for example, the expression /root/person/Ort creates an element Ort below the XML node person. The element must be positioned underneath the reference node.

      If you have phrased a search and configured a creation or replacement afterwards, you cannot define any further actions in the same processing rule. For further actions, you must create a new processing rule.

  7. Testing processing rules

In the toolbar, click settings.

The test result is displayed in the Result area. If errors occur, these are output as message.

Example: Creating Elements

The example illustrates how to create elements.

Input message

The input message has the following structure:

xml input message example

Processing rule

  1. Search for the value of the first land element, which is a child element of /root/person and whose value can be found in the data source Regions in the column Name_In.

    Here: Italy.

  2. Create the element province and assign the value, which can be found in the same data source in the column Name_New in the same row as Italy.

    Here: Apulia:

module guide 793 1

In the action list the processing rule looks like this:

module guide 793 2

Output message

The result is:

module guide 794 1

In order to make sure that new values are created even if values are missing in a data source, enter a default value!

Example: Fixed Values as Additional Search Condition

The example illustrates how to use fixed values as additional search condition. This is necessary if defining the column is not sufficient for identifying a row, or if only values from a certain row are to be searched.

In the example, the current value of the land element is to be replaced by the value, which stands in the column Name_New. However, the output values cannot be assigned to input values unambiguously because some values occur more than once in the data source and are assigned to different output values. Thus, an additional criterion must apply: exactly the value must be output, where in the column Season a very distinct value can be found.

Input message

The input message has the following structure:

xml input message example

Processing rule

In the Lookup Configuration area, the option Use fixed values as additional search key is selected. Then, the column Fixed is displayed.

The following actions are defined:

  1. In the AddSeason data source in the Name_In column, search for the value of the first occurrence of the land element from the input message.

    module guide 795 0

    Result: Italy.

    But this value occurs twice in the column.

  2. In addition, check in both rows where the value Italy appears, whether the column Season has the value Fall.

    This applies to row 3.

The current value of the column Region in row 3 is Rom, thus the entry province with the value Rom is created in the output message.

In the Complex Lookup Table, these actions are expressed as follows:

module guide 795 1

Output message

The result looks like this:

module guide 795 2

Example: Values of Variables as Additional Search Condition

You can use the value of workflow variables (both system variables and user-defined variables) as an additional search condition to limit the result set.

Prerequisites

  • You have defined the variable VarAddComment at the Complex Lookup Table as follows:

    • Source: Static value, Type: Text, Value: true

    • Target: Variable VarAddComment, Type: xs:string

  • You have created a data source with the following entries:

    module guide 796 0
  • You have created an input message using the following structure, and you have opened it in the XML source file area:

  • You have created a new processing rule, and you have selected the data source described above.

  • You have activated the checkboxes Active and Use fixed values as additional search key.

Processing rule

Create the following actions:

  1. Search for a value for the shipDate node in the input message, which is equal to the first value of the ShippingDate entry in the database (2010-06-30). For this purpose, proceed as follows:

    1. Enter the following XPath in the field XPath of the reference node: /purchaseOrder/items/item

    2. Enter shipDate in the first line of the column XPath/child node.

    3. Select the Search action.

    4. From the column AddComment ( name of the data source) select the entry ShippingDate (name of the first column of the data source).

  2. Search for a column Var_Add_Comment in the data source and check if the value in the current line is equal to the value of the variable VarAddComment which has been handed over from the predecessor module. For this purpose proceed as follows:

    1. Select the Search action in the second line.

    2. Select the entry Var_Add_Comment in the second line of the column AddComment.

    3. Enter the name of the variable with a prefixed $-sign in the field Fixed: $VarAddComment

  3. When both of the conditions are met, create the element ConfirmComment below the reference node of the input message with the value of the current line of the column CommentToAdd in the data source. For this purpose, proceed as follows:

    1. Enter ConfirmComment in the third line of the column XPath/child node. This element should be appended below the reference node.

    2. Select the Create action.

    3. Select the entry CommentToAdd in the column AddComment to assign the value of the current line of the column CommentToAdd in the data source to the new element ConfirmComment: Confirm the desired shipping date.

    4. Optionally, you can enter a default value in the column Default which will be added to the new element in the case one of the conditions is not met.

    5. Save your changes.

    6. Start the module with the input message.

In the Complex Lookup Table, these actions look like this:

module guide 797 0

Output message

The result looks like this:

module guide 797 1

Example: XPath Expression as Additional Search Condition

To restrict your search, you can use as additional search condition an XPath expression referring to values in the input message rather than to XML or database tables.

Input message

The input message has the following structure:

module guide 798 1

Processing rules

The following actions are carried out:

  1. In the books data source, in the author column, search for the value of the first author element. In the data source, the first author element is mapped to the value IBM.

  2. In the input message, search for the value of the title element which in parallel is associated with the attribute id and the corresponding value 20. This is true for the book Java 1.6 API.

  3. Create a Publisher element directly under this title element and assign to this element the value which - in the books data source - corresponds to the value found in step 1 (IBM) in the publisher column. This is true for the value DATA AG.

In the Complex Lookup Table, these actions look like this:

module guide 798 2

When executing a Complex Lookup Table module directly or within a workflow using XPath string functions, an XML node must be returned. If a value of another type is returned, a corresponding error message is displayed.

Output message

The result looks like this:

module guide 799 0

Dialog Descriptions in the Complex Lookup Table

Data Sources Tab in the Complex Lookup Table

module guide 799 1

In the Data sources tab you administrate static XML data sources and dynamic DB data sources. The tab consists of the following areas:

  1. List of all data sources

    Displays a list of all existing data sources.

  2. Data view

Display the column structure of the data sources selected in the List of all data sources area.

+ Using the context menu, you can edit the column structure of an XML data source or adjust the table properties of a DB data source.

+ Here, you can only add, modify and move values and import table data for XML data sources. You modify values of DB data sources directly in the database table.

Dialog Add Data Source in the Complex Lookup Table

In this dialog, you select the type of the new data source and name it.

Type

  • XML Data source

    You create XML data sources directly in the Complex Lookup module. Alternatively, you can also import existing XML data sources.

  • DB data source

    A DB data source references an external database table, either via the table name or its synonym.

Data source information

  • Name

    Name of the data source. The name can differ from the name used in the database.

  • Description: Optionally

Dialog Add/Edit Data Source - Configure Database Settings in the Complex Lookup Table

(Only for DB data sources)

In this dialog, you enter the database connection data.

Data source

  • Database

    Select a Database Connector. Its current connection parameter are copied and used for creating the database connection. You can modify these values later on.

You can configure the connection parameters of the first database data source centrally in a system diagram. When editing a module that is managed centrally, a warning appears below the window title.

Database connection

  • Presetting

    Selects a database type. Based on the selection, a database sample URL and the correct database driver are set in the following fields.

    Choose the option Custom for not setting any defaults!

  • Database URL

    If a selection has been made in the Presetting field, the correct sample URL for accessing the database is displayed.

    To access a different database than the one shown in Presetting, ignore the presetting and enter the correct URL for your database.

  • Database driver class

    Name of the database driver class. Automatically set if a database is selected in Presetting.

    The database driver matching the selected database must be installed!

  • User

    Valid username for the selected database.

  • Password

    The password the specified user will use to log on to the database.

  • Set special encoding

    When activated, you can select a character set from the list or enter another one.

  • Trim string values from database

    Deletes leading and trailing blank spaces from text values.

  • Connection pooling

    Opens the Dialog Connection Pooling Properties in the Database Connector dialog in which you can configure the reuse of physical database connections in order to optimize the time-consuming process of establishing and disconnecting the database connection.

  • Specific connection parameters

    For creating parameters like timeouts or number of open connections, which are used for configuring the database connection depending on the used database. Parameters are defined as name/value pairs.

Connection test

  • Test connection

    For testing whether the connection can be successfully established using your configuration.

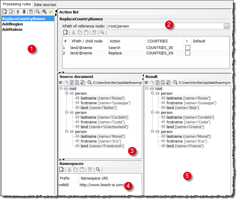
Processing Rules Tab in the Complex Lookup Table

module guide 801 0

In the Processing rules tab, you create and configure processing rules. The tab consists of the following areas:

  1. List of all processing rules

    Displays a list of all already created processing rules.

    You can create, edit, and delete processing rules via the context menu of this area.

  2. Action list

    For configuring the selected processing rules and for defining the individual actions.

  3. Source document

    For loading sample input messages.

    For creating XPath expressions in the Action list area, the input message is automatically displayed in the XPath assistant.

  4. Namespaces

    In this area, the namespaces are displayed which are defined the input message. You can add, modify, and delete namespace definitions.

  5. Result

    In this area, the result is displayed after testing the processing rules.

Dialog Processing Rule Properties in the Complex Lookup Table

Processing rule

  • Name

    Unambiguous name of the processing rule.

Processing rule settings

  • Active

    Specifies whether a processing rule should be included in the message processing. Only active processing rules are included.

  • Use fixed values as additional search key

    Select this option, if the value in a column is not sufficient to uniquely identify a row, or if you want to search for values in a particular row only.

    When you have activated this option, you can also use workflow variables as an additional search condition.

    Refer to

  • Case-sensitive

    When selected replacing values is case-sensitive in case of XML Datasources.

  • Throw exception if no value is found

    When activated, an error message is displayed if there is an element matching a mapping rule but it is not equal to the value in the data source.

    • Ignore error if source node is not found

      When activated, no error message is displayed even if no matching element for a mapping rule can be found.

  • Convert empty string value to NULL during database lookup

    When activated, empty character strings are replaced by NULL values. Select this option if undefined empty values are to be output as NULL values from a database.

Used data sources

The table list all existing data sources with their names, types and comments. Select the data sources processing rules should use. The data sources appear in the defined order as a column in the action list. The search conditions are connected by an OR operator.

Action List Area in the Complex Lookup Table

  • XPath of the reference node

    Path to the element serving as a reference for all created actions. Searches, replacements, and creations must refer to elements whose path includes the reference node.

  • Table

    • # (First column)

      Sequential number of the row.

    • XPath/Child node

      Path to an element in the input XML message. Select the element in the XML source file and drag the node to the desired row.

    • Action

      The actions Search, Replace and Create are available.

    • <Name of data source>

      Names of the tables displayed in the Tables tab and referenced in the processing rules.

      Name of the data sources activated in the Used data sources table.

      The cells in this column are lists from which you can select all the column names in the table. If you use several data sources, they appear as additional columns from the left to the right in the same order you have configured on the Processing rule properties page. If the search condition is not satisfied by the first data source, the other data sources are searched. Once a search criterion matches, the next action is processed.

    • Fixed

      Enter a fixed value or a reference to a workflow variable. Refer to

    • > (Operator)

      When selected and a Replace or Create action is chosen, you can enter a default value in the next column.

    • Default

      Default value. The XML element in the same row is always used as a replacement or for creation if no value is found that fulfills the specified condition.

      When you have activated the option Throw exception if no value is found the processing will end if one of the conditions defined is not met. In this case, the default value will be ignored.