Form Designer User Interface

Form Mapping in the Task Generator

module guide 861 0

In the Form Mapping tab you define how XML input messages are mapped to the XML request out of which the form for display in the INUBIT Workbench or browser is created.

  1. Mapping table

    Displays the XSLT style sheet, which you create for mapping the input messages to the XML response:

    • XML source

      Contains values, XPath expressions and functions. These mostly originate from the XML source area and are dragged and dropped into the column.

    • XML target

      Contains XSLT commands (elements and attributes), which are the result of the Drag’n’Drop actions in the Designer.

  2. Input

    • Properties

      For defining the properties of the form element that is selected in the Designer tab or in the XML target area.

      Finish entering values by pressing the return key. Use the context menu to restore default values.

    • Source

      For loading and displaying an input message.

  3. Output

    • Designer

      For creating the form by dragging and dropping elements from the toolbar to the designer’s workspace.

    • Result

      Displays the result after testing the mapping.

    • Templates

      Contains all form elements as XML.

Mapping the Source to Elements in the Designer

  • When mapping a source element to a designer element with a label attribute, you can decide, if you want to apply the source element’s name or value.

  • When mapping to Designer elements, the dialog that appears is the same as for mapping directly to the mapping table. You can decide between for-each, if, value-of, or copy. Hence, you can map an element that occurs more than once directly to a group in the Designer using for‑each.

Absolute Layout in the Designer

  • You can move elements directly between groups of different layouts by using drag-and-drop without being forced to place them before in one of these groups.

  • When using absolute layout, double arrows («) for scaling are displayed in the right or lower (right) corner of the element. In all other layouts, these double arrows appear when pressing the shift key before hovering the mouse the element.

  • By default, elements automatically fit in the grid when moving them at grid ends. In contrast, you can place the element freely by pressing the Ctrl+Shift keys when the element is released.

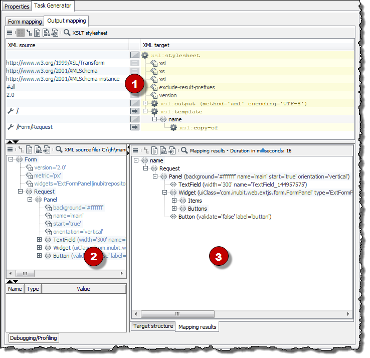
Output Mapping in the Task Generator

module guide 863 0

In the Output Mapping tab you define how the XML response coming from the modified form is mapped to the XML format, which is expected by the next module in the workflow.

  1. Mapping table

    Displays the XSLT style sheet that you create for mapping the XML Response to the output XML format.

  2. XML source file

    Shows the original request and the response that the browser has sent back to the Task Generator after the form was edited and submitted.

  3. XML target file

    • Target structure

      For loading an XML file that is already structured in a way as expected by the subsequent module, and which is used as template when creating the output mapping.

    • Mapping result

      Structure and contents of the output message of the Task Generators.

Form Elements in the Toolbar

The toolbar in the Form Designer offers the following buttons for creating form elements:

module guide 864 0

The explanations in the following table refer to the buttons on the toolbar, from left to right:

Button Name Use
module guide 864 11

Button

Button that triggers an action

module guide 864 13

Checkbox

Enables/disables one option in a group element

module guide 864 14

Radio button

Selects one of several options; all options in a group element are always displayed

module guide 864 15

Label

Label, such as for a text field

module guide 864 16

Textfield

Text input field

module guide 864 17

Passwordfield

Password input field; for security reasons, all characters entered are displayed as asterisks (*)

module guide 864 18

FileField

Generates form fields for uploading files (input field and button with a Search label). When the form is submitted, the uploaded files are base64-encoded and written to the XML response.

module guide 864 19

Textarea

The input field for longer texts.

module guide 864 1

Combobox

Expandable list for selecting options; one of the options can be selected as a default and always be displayed. The list can also be edited.

module guide 864 2

List

A list of options from which one can be selected.

module guide 864 3

Tree

Tree view with nodes that can be expanded and collapsed.

module guide 864 4

Group - Absolute Layout

Sorts by pixels all form elements in this group as specified by the user. The size of the absolute group is not automatically adjusted to the content; you should therefore enable the scrollbar if needed (scrollable attribute). Groups can be nested.

module guide 864 5

Group - Table Layout

Generates a table with three columns and three rows (more can be added). Helpful for aligning form elements. Groups can be nested.

module guide 864 6

Group - Horizontal Layout

Horizontally arranges all form elements dragged into this group one below the other; groups can be nested.

module guide 864 7

Group - Vertical Layout

Vertically arranges all form elements dragged into this group one below the other; groups can be nested.

module guide 864 8

Filler

Generates a square area whose side length can be specified

module guide 864 9

Filler h

Generates a horizontal space whose width can be specified

module guide 864 10

Filler v

Generates a vertical space whose height can be specified

module guide 864 12

Separator

Horizontal or vertical separator line, depending on the value of the orientation attribute

module guide 865 0

Image

For displaying images in the form. There are the following options:

  • You store the graphic file in the file system and enter its absolute path as value of the url attribute.

  • You store the graphic file in the Repository and include it. When doing so, the images are routed via an internal proxy which has the following advantages:

    • The images are also displayed in the Designer.

    • The images are still loaded, if the INUBIT software is installed on another computer than the portal server.

      You can define the image size by indicating a percentage value for width and height (e.g. 50%) and specify the border in the indicated manner by entering 4 values for up, below, right and left.

form preview

Web (only for Theme Web)

Adds a Web element into the XSLT style sheet. You can enter any XHTML code as contents of the element. The XHTML code is copied directly into the HTML page, for example:

<Web>
  <div align="center">
    <object type="application/x-shockwave-flash" data="inubit.swf" width="700" height="400" title="Virtimo">
      <param name="movie" value="inubit.swf"/>
      <param name="quality" value="high"/>
    </object>
  </div>
</Web>
module guide 865 2

Panel

Theme

Specifies the layout for the form:

  • Web is suitable for browser-based forms.

Properties of Form Elements in the Task Generator

The elements of the attribute that is currently selected in the form can be viewed in the Properties tab. The attributes are divided into the following areas:

  • Misc area

  • Specific area

  • Conditional area

Misc area

  • name

    For referencing an element via its name. The name must consist of XML-compliant characters, because it is used as XML tag in the response.

    Until a name is assigned, an ID, such as CheckBox_7592354, is automatically assigned to the element.

    Alternatively, you can reference elements via their position, refer to path.

    You can only use the name attribute if the element does not have a path attribute.

  • path

    For referencing an element via its position.

    With the path attribute you can create, for example multidimensional structures, because the fields in the response are generated in the corresponding XML structure.

    Example:

    • path=/Order|0/Goods|0/Book|1.

    • In the response, the following structure is emitted:

      <Path>
          <Order>
              <Goods>
                  <Book>false</Book>
              </Goods>
          </Order>
      </Path>

      The index does not refer to the named element, as with XPath, but to all elements on this level. With it, the complete order is reconstructed.

      Alternatively, you can reference elements via their name, refer to name.

      You can only use the path attribute, if the element does not have a name attribute!

  • enabled

    Enables/disables the form element.

  • foreground

    When you click this field, a button appears at the end of the input line. Click this button to open a color selector. This color specifies the text color.

  • background

    Background color of the element.

  • width

    Width of the element (integer) Invalid width entries are set to 1.

  • height

    Height of the element (integer)

  • border

    The width of the border that is to be drawn around the element (integer). The border color is the color set as a background for the panel.

  • tooltip

    Text that is displayed when the cursor hovers over the element in the form. A tooltip is made up of no more than 80 characters because some Web browsers cannot display longer texts.

  • halign

    Horizontal alignment: left-aligned (left), centered (center), or right-aligned (right).

  • valign

    Vertical alignment: top, centered, bottom

Specific area

If a Panel element is selected, the specific attribute will impact the properties of all elements for which no values have been entered.

There are also a number of additional Specific attributes. The following list includes those attributes and values that are not self-explanatory:

  • label: The label of an element, such as a button.

  • escape

    • true: special and control characters are html-encoded or devalued.

    • false: special and control characters are not html-encoded or devalued. Formatting by using HTML tags such as <b>bold</b> or <i>italics</i> `is possible in the `label attribute of a label element.

  • event: Select an event, or enter the name of the panel to be displayed when the event is triggered.

    The following events are available:

  • submit(value): Sends the form. The data included in the form are sent to the Task Generator module as an XML message. If a form contains several buttons, the value can be used to identify the event trigger and determine the action that follows. The character string is issued as value of the submitter attribute in the response.

  • cancel(): Cancels the display of the form. The task remains in the task list.

  • get(componentname):

    Searches the element whose name is given in brackets and analyzes the contents of the element that it currently displays.

    Example:

    The combo box cb contains a list with the names of all existing panels. For the Show button, the event get(CB) is defined. When users select a list entry and click the Show button, then the currently displayed value of the combo box is analyzed and the corresponding panel is displayed.

    module guide 867 0
  • browse()

    Opens a file explorer. The path and name of the selected file are returned and written to a text field. Only for forms that are displayed in the INUBIT Workbench.

  • execute(profileName|URL)

    For forms that are displayed by the INUBIT Workbench a profile name must be specified. The indicated profile is executed. The profile name must be the name of an application profile that is defined in the Configuration > Application profile menu in the Configuration tab.

    For forms displayed in a Web browser a URL must be specified.

  • validate

  • stateChange

    Changes the portlet’s size after its submitting the form according to the selected value. This function can be used, for example, for providing a portlet in a minimized and thus space-saving state and for enlarging it up to its complete size not until the first user entry.

  • ajax Updates the content of the form containing the button, without reloading the entire website.

    This function accelerates the reaction of web applications on user actions and prevents the need to transfer static data again, which has not changed.

    Do not use the options ajax and ajaxGroup in groups that contain a FileField for uploading a file! Both options are not functional in these contexts.

Using Ajax submits you can also let update parts of a form instead of the complete form, refer to Updating Portlets and Form Sections using Ajax.

  • ajaxGroup

    For updating the content of selected form groups without reloading the entire website.

  • jump

    Defines the entry point in the Technical Workflow, where the data for the ajax group update is preprocessed.

  • mnenomic

    (Only for forms that are displayed in the INUBIT Workbench in the Tasklist tab)

    Elements such as buttons, that can trigger events, are automatically assigned a shortcut. In the element label, the letter that can be typed on the keyboard to trigger the event without using the mouse is underlined. In Linux, the underlined letter is always displayed. In Windows, press the ALT key to display the shortcuts.

  • scrollable

    By default, the panel is located in a container having a horizontal and vertical scrollbar (scrollable="true"). Scrollbars permit that the entire form can be edited even if the screen is smaller than the panel. By using scrollable="false" you switch off the scrollbars.

  • mandatory

    Designates an element as a mandatory field.

  • maxlength (only for text and file fields)

    Maximum length of field content

  • tabindex (only for editable and selectable elements)

    Order in which the fields can be accessed by using the Tab key

  • pattern

    Contains a regular expression that defines the pattern of the permitted user input.

    Example: Using regular expressions you can define the structure of a number which must include special characters and a restricted number of digits.

  • TextArea searchText='SearchString' (Only for displaying tasks in the INUBIT Workbench)

    Searches for text and highlights it in the component

  • TextArea Highlight

    (Only for displaying tasks in the INUBIT Workbench)

    The Highlight element can appear any number of times under TextArea. The element has the following attributes:

    • start='Number'

    • stop='Number'

      You can use either stop or length. Number = integer.

    • length='Number'

    • color='#xxxxxx'

  • Tree searchXPath='Expression':

    (Only for displaying tasks in the INUBIT Workbench)

    Searches for and highlights the appropriate XPath, such as /*/Row[3]

  • disableBack

    Attribute of the Form element. When selected, then using the Back button in a sequence of forms is prevented. After clicking the Back button the browser immediately tries to display the form containing the clicked Back button.

    In order to use this function, JavaScript must be activated.

Conditional area

  • visible

    The element is visible only for portal users having the given rights.

  • enabled

    The element can only be modified or clicked by portal users having a role with the given rights.