Exporting JavaScript Files from the Repository

In a workflow, you can export JavaScript files from the repository using the Task Generator module. If all .js files are to be captured when exporting with the Task Generator, they must be specifically referenced.

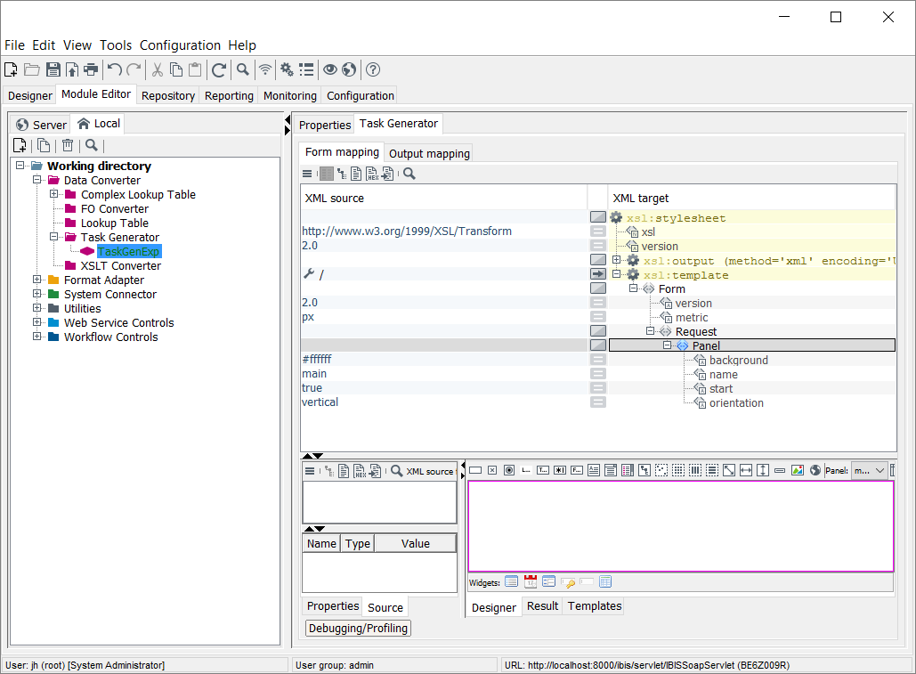
Proceed as follows

  1. In the INUBIT Workbench, display the Module Editor tab.

  2. Open the module group Data Converter > Task Generator and select the respective Task Generator you want to export the repository JavaScript file with.

    module guide 878 0
  3. Add the element Script to the XML target tab at the same level as the Panel element.

  4. Assign the attributes language and src to the Script element.

    module guide 878 1
  5. Type javascript as value for the language attribute.

  6. For the src attribute, enter the internal repository URL to the file you want to export as a value.

  7. Click the right mouse button on the Script item, open the XSLT command assistant and select the element value-of.

    module guide 879 0
  8. Click three dots button. → The XPath assistant opens.

  9. Specify the respective Xpath to assign the variable.

    module guide 879 2
  10. Optionally, assign additional textnodes and variables.