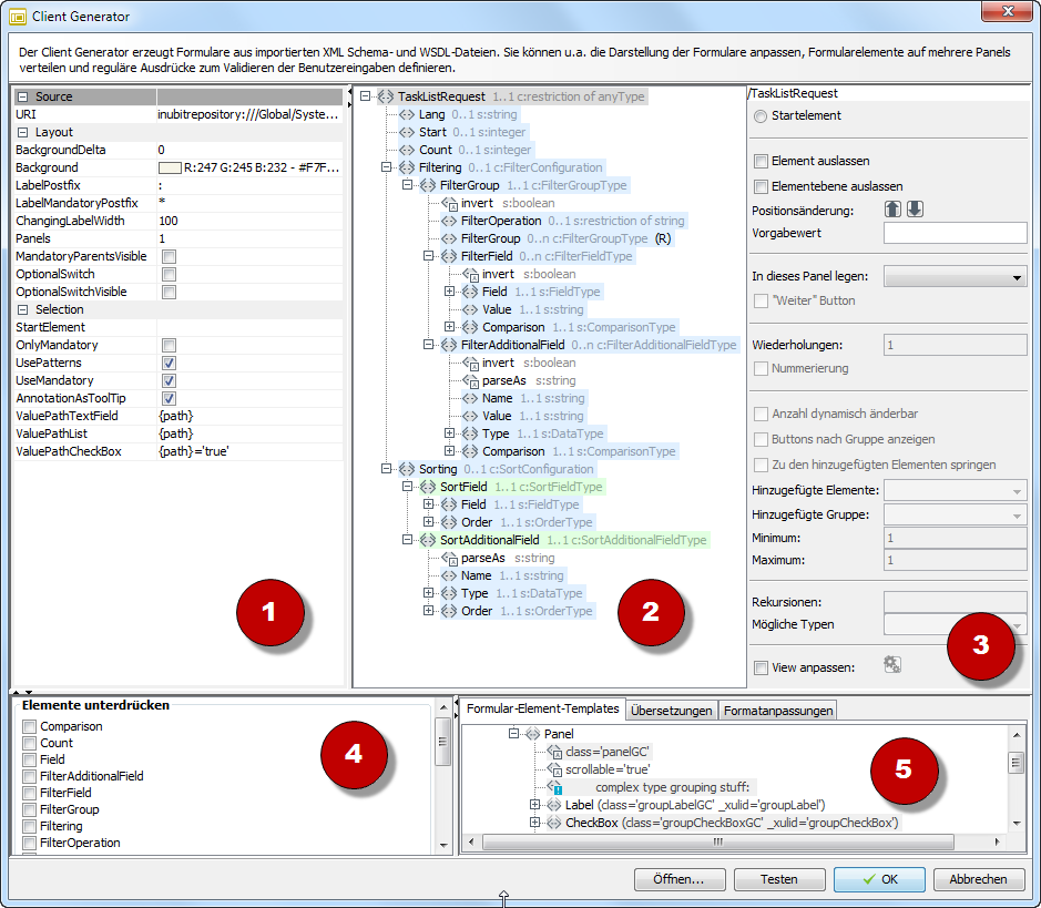
Benutzeroberfläche des Client Generators

module guide 898 0

Der Client Generator besteht aus folgenden Bereichen:

  1. Basis-Einstellungen

    Alle Einstellungen in diesem Bereich sind dateiweit gültig.

    • Source

      Pfad zu der geladenen Schema- oder WSDL-Datei.

    • Layout

      • BackgroundDelta/Background * Background legt die Farbe des Hintergrunds bei verschachtelten group-Elementen fest; wird aktiviert, sobald

        BackgroundDelta definiert ist und mind. zwei ineinander verschachtelte group-Elemente vorhanden sind. Bei positiven Werten für BackgroundDelta lässt die Helligkeit der Hintergrundfarbe bei der inneren Gruppe nach, bei negativen Werten steigt sie.

      • LabelPostfix

        Standardmäßig angezeigtes Zeichen nach einem Formular-Label.

      • LabelMandatoryPostfix

        Zeichen, das Pflichtfelder als solche kennzeichnet. Wird für alle Elemente mit einer Kardinalität von 1…​1 gesetzt.

      • ChangingLabelWidth

        Die Angabe sorgt bei ineinander geschachtelten Gruppen dafür, dass die Element-Label einer Gruppe linksbündig ausgerichtet und komplett angezeigt werden können. Dazu wird für jede Gruppe der Wert des Border-Attributs vom angegebenen ChangingLabel-Width-Wert subtrahiert.

      • Panel

        Anzahl der Panels im Formular. Ein Panel wird im Formular als Register dargestellt.

      • OptionalSwitch

        Wenn markiert, werden optionale Gruppen (Elemente vom Typ ComplexType und einer Kardinalität von 0… unbounded) durch eine Checkbox und den Label-Namen ersetzt. Die Elemente der Gruppe werden erst angezeigt, wenn die Checkbox im Formular markiert wird.

      • OptionalSwitchVisible

        Nur zu verwenden, wenn OptionalSwitch aktiviert ist!

        Sorgt dafür, dass beim Anzeigen des Formulars die Checkbox markiert ist und daher alle Elemente der Gruppe angezeigt werden.

      • MandatoryParentsVisible

        Nur zu verwenden, wenn OptionalSwitch aktiviert ist!

        Wenn markiert, dann werden optionale Gruppen beim Anzeigen des Formulars immer angezeigt, sobald darin enthaltene Elemente Pflichtfelder sind (Kardinalität von 1…1).

    • Selection

      • StartElement

        Zeigt das Element an, welches als Root-Element des Formulars ausgewählt wurde.

      • OnlyMandatory

        Wenn markiert, werden nur Pflichtfelder im Formular angezeigt.

      • UsePatterns

        Wenn markiert, müssen die Benutzereingaben in den Formularfeldern den im Schema definierten Pattern genügen.

      • UseMandatory

        Wenn markiert, werden nicht-ausgefüllte Pflichtfelder im Formular farbig hinterlegt und Submit- sowie Weiter- Buttons deaktiviert.

      • AnnotationsAsToolTip Erzeugt Tooltips aus im Schema vorhandenen Annotationen. Das Annotation-Element muss innerhalb des Elementes stehen, auf das es sich bezieht, und ein documentation-Element enthalten, z.B. <complexType name="Beitrag"><annotation><documentation xml:lang="de">Alle Beiträge …​

  2. Anzeige

    Zeigt die geladene Schema- bzw. WSDL-Datei

  3. Element(gruppen)-Konfiguration

    Zum Konfigurieren des in der Anzeige markierten Elements.

    • Anzeigefeld: Zeigt den XPath zum aktuell in der Anzeige markierten Element an. Alle folgenden Einstellungen werden auf dieses Element angewendet.

    • Startelement: Legt das markierte Element als root-Element des Formulars fest.

    • Element auslassen: Für das markierte Element und dessen Kind-Elemente werden keine Formular-Elemente erzeugt.

    • Elementebene auslassen: Für das markierte Element werden keine Formular-Elemente erzeugt. Für die Kind-Elemente dagegen werden Formular-Elemente erzeugt.

    • Positionsänderung: Ändert die Reihenfolge des markierten Elements und damit auch die Reihenfolge des Formularelements.

    • In dieses Panel legen: Legt fest, in welchem Register das markierte Element angezeigt wird. Vorher muss im Bereich 1 die Anzahl der Panels definiert worden sein.

    • Weiter-Button: Fügt auf dem aktuell angegebenen Panel einen Button ein, der zum nächsten Panel führt. Auf dem letzten Panel muss dieser Button nicht eingefügt werden.

    • Wiederholungen: Erzeugt beim Anzeigen mind. die angegebene Anzahl von Instanzen des markierten Elements.

      Falls die Eingangsnachricht mehr Elemente enthält, werden weitere Instanzen erzeugt. Nur auf Gruppen (ComplexTypes) anwendbar.

    • Nummerierung: Fügt den erzeugten Instanzen eine fortlaufende Nummerierung hinzu.

    • Anzahl dynamisch ändern: Fügt über dem markierten Element +/- Buttons ein, mit denen Benutzer weitere Instanzen des Elements erzeugen können. Nur auf Gruppen (ComplexTypes) anwendbar.

    • Buttons nach Gruppe erzeugen: Fügt die Buttons nach der Gruppe statt vor dieser ein.

    • Hinzugefügte Elemente anspringen: Scrollt das Formular an die Stelle, an welcher das Element hinzugefügt wurde. Nützlich, wenn mehr Elemente erzeugt werden können als auf eine Bildschirm-Seite passen.

    • Hinzugefügte Gruppen:

      • Selektieren sorgt für einen roten Rahmen um das neue Element, dieser Rahmen wird erst entfernt, nachdem das Element bearbeitet wurde;

      • Herausstellen hebt das neue Element kurz farbig hervor.

    • Minimum/Maximum: Bereits vorhandene Einschränkungen für das Vorkommen eines Elementes können manuell weiter begrenzt werden. Ein Maximum von -1 bedeutet, dass beliebig viele Elemente hinzugefügt werden können.

    • Rekursionen: Legt bei rekursiv definierten Elementen die maximale Rekursionstiefe fest.

    • View anpassen: Wenn markiert, kann der daneben stehende Button angeklickt werden und öffnet einen Editor, in dem die zu erzeugenden Formular-Elemente bearbeitet werden können. z.B. kann dem Element Label ein Attribut label hinzugefügt werden, dessen Wert als Label im Formular verwendet wird (statt des eigentlich obligatorischen Element-Namens). Diese Änderungen bleiben auch nach dem Neu-Generieren des Formulars erhalten!

  4. Elemente unterdrücken: Für die markierten Elemente werden (unabhängig von der Position in der Hierarchie) keine Formular-Elemente erzeugt.

  5. Dieser Bereich besteht aus folgenden Registern:

    • Formular-Element-Templates: Enthält Vorlagen für alle zu erzeugenden Formular-Elemente. Sie können die Vorlagen und damit auch die Erzeugung der Formulare ändern. Über die Class-Attribute werden die CSS-Klassen festgelegt, mit denen das Layout des zu erzeugenden Formulars bestimmt wird.

      Um eigene CSS-Klassen zu verwenden, referenzieren Sie in den class-Attributen CSS-Klassen und definieren die Werte dieser Klassen im Web Application Connector als interne Ressource.

    • Übersetzungen: Für Übersetzungen der Label, die aus den Elementen erzeugt werden.

    • Formatanpassungen: Zum Anpassen der verwendeten Datumsformate.